Click here to shrink
    Click here to expand Click here to expand

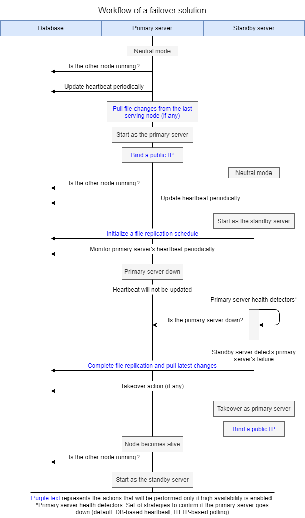
    Hochverfügbarkeits-Workflow

    • Die Einrichtung der Hochverfügbarkeit erfordert drei Maschinen: eine für den primären Server, eine für den Standby-Server und eine für die Datenbank oder den DataEngine.
    • Sowohl der primäre als auch der Standby-Server sollten Zugriff auf die gemeinsame Datenbank (DB) haben. ADAudit Plus unterstützt sowohl PostgreSQL- als auch Microsoft SQL Server-Datenbanken.
    • Der Standby-Server überwacht den Status des primären Servers mit einem datenbankbasierten Heartbeat-Mechanismus. Der Standby-Server wird Dateien periodisch vom primären Server replizieren (sofern die Replikation aktiviert ist). Derzeit erfolgt die Replikation mit dem robocopy-Befehl von Windows.
    • Anfänglich führt der primäre Server die Anwendung aus und bearbeitet die Benutzeranfragen, während der Standby-Server den Live-Status des primären Servers überwacht. Wenn der primäre Server ausfällt, startet der Standby-Server die Anwendung und übernimmt die Rolle des primären Servers. Wenn der ursprüngliche primäre Server wieder online geht, übernimmt er die Rolle des Standby-Servers.

    Workflow-Diagramm

    Workflow für hohe Verfügbarkeit

    Replikationsfluss-Diagramm

    Workflow für hohe Verfügbarkeit

    Workflow für hohe Verfügbarkeit

    Auf dieser Seite

    Dies ist eine AI-generierte Website. Bei Fragen oder Unterstützung wenden Sie sich bitte an uns.

    Get download link