Click here to shrink
Click here to expand Click here to expand

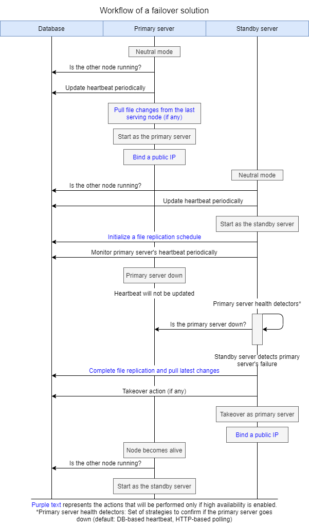
High availability workflow

  • Setting up high availability requires three machines: one for the primary server, one for the standby server, and one for the database or the DataEngine.
  • Both the primary and standby servers should have access to the common database (DB). ADAudit Plus supports both PostgreSQL and Microsoft SQL Server databases.
  • The standby server monitors the health of the primary server using a DB-based heartbeat mechanism. The standby server will replicate files periodically from the primary server (if replication is enabled). Currently, replication is performed using Windows' robocopy command.
  • Initially, the primary server runs the application and handles the user requests while the standby server monitors the live status of the primary server. When the primary server goes down, the standby server starts the application and takes over as the primary server. When the original primary server goes live again, it takes the role of the standby server.

Workflow diagram

High availability workflow

Replication flow diagram

High availability workflow

High availability workflow

Don't see what you're looking for?

  •  

    Visit our community

    Post your questions in the forum.

     
  •  

    Request additional resources

    Send us your requirements.

     
  •  

    Need implementation assistance?

    Try OnboardPro

     

On this page

Copyright © 2020, ZOHO Corp. All Rights Reserved.

Get download link