Installing Remote Access Plus agent using Windows GPO
Remote Access Plus requires a light weight non-intrusive agent element to start remotely troubleshooting network computers. Installing agent components to computers in bulk could be a daunting process. That is why, Remote Access Plus supports agent installation using Windows Group Policy Objects start-up scripts. This help page will guide you through the steps to install agents using Windows GPO.
Steps to follow
Configuring Network Share
- Log in to the Remote Access Plus web console, and enter the following URL: https://<SERVERIP>:<PORT>/webclient#/uems/agent/ds-deployment-help
Note: Please substitute your server's IP address and port number with <SERVERIP> and <PORT> respectively.
- Click Other Methods -> Command Line -> Download Agent (Windows). Save this zip file and extract its contents.
- Copy the following files and paste them in a shared path:
- UEMSAgent.msi
- UEMSAgent.mst
- DCAgentServerInfo.json
- DMRootCA.crt
- DMRootCA-Server.crt
Note:
- The shared path should be accessible by all the target computers.
- Please include DCAgentServerInfo.json file only if the build version is 10.1.2124.1 and above.
- Download InstallAgent.vbs and put this in the same network share.
Configuring a scope for the created group policy

- From the computer in which your domain controller is installed, navigate to Start -> Run -> gpmc.msc.
- Select Domains from the left tree, right click and select Create a GPO in this domain and link it here option.
- Specify a name for the new group policy and save. Now you can find the group policy listed under the domain.
- Select the newly created group policy, under the Scope tab -> add a security filtering -> specify the name of the objects (groups, users or computers) -> Check Names and save.
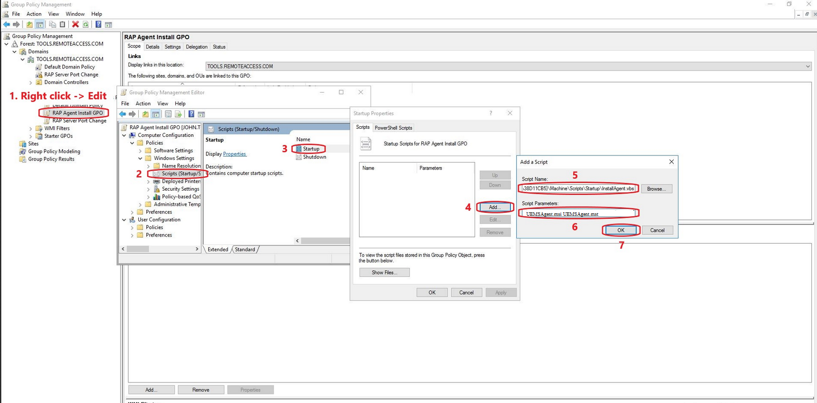
Executing the VBScript

- Right click on the created group policy and choose to edit.
- Under the Computer Configuration, select Policies -> Windows Settings -> Scripts -> Startup -> Add.
- Browse and specify the script that you put in a network share.
- Specify the parameters as mentioned here : UEMSAgent.msi UEMSAgent.mst
You have now successfully configured GPO start-up script to deploy Remote Access Plus agents.