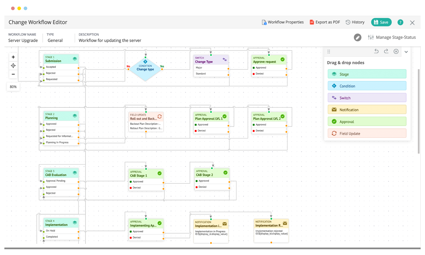
Unified IT and enterprise service management platform to build holistic IT and business workflows
ServiceDesk Plus helps businesses across various industries and domains build and deploy custom service management practices to deliver a better service experience for their end users.







