Captura de seguridad
La "Vista de seguridad" o "Captura de seguridad" le brinda detalles de los problemas clasificados en clases durante el período de tiempo seleccionado por el usuario. Los usuarios pueden seleccionar el período de tiempo durante el cual necesitan ver los eventos de seguridad. Cada clase tiene un gráfico circular y un gráfico de distribución de tiempo, lo que facilita la comprensión de la contribución de cada problema en esa clase. El gráfico de distribución de tiempo muestra un gráfico de líneas con respecto al tiempo y el número de eventos. Puede hacer clic y arrastrar el puntero del mouse sobre el gráfico para acercar o seleccionar un momento particular en el gráfico para ver informes de los problemas específicos de cada momento.

Lista de eventos
La lista de eventos proporciona una serie de todos los eventos junto con los detalles, como el nombre del problema, las IP de los infractores, las IP destino, el nombre del router, la gravedad y la hora del ataque. Desde este "screenshot", puede ignorar ciertos eventos dando criterios. También puedes descartar flujos confiables por ser inofensivos y que no se tendrán en cuenta.
Detalles del evento
Los detalles del evento brindan detalles completos sobre el problema. Los detalles incluyen red, puerto, protocolo, bandera TCP y mucho más. Al hacer clic en el nombre del enrutador se obtienen detalles con la IP de origen y destino asignada y la aplicación, puerto, protocolo, etc., utilizados. Este informe se puede exportar como PDF o enviar por correo con un solo clic.

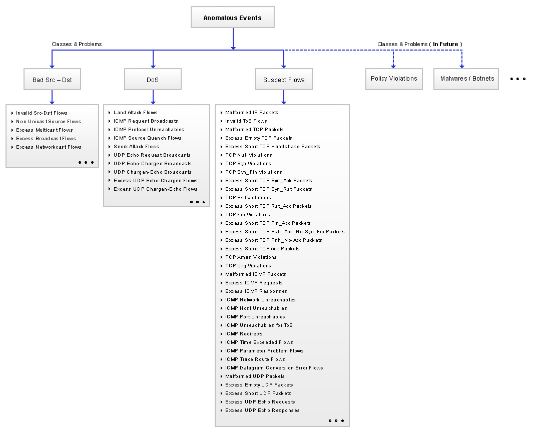
Taxonomía del problema
Te da la lista de todas las clases y los respectivos problemas.
Página relacionada: Introducción al análisis de seguridad avanzado.
Descargue una prueba gratuita de 30 días | Solicitar demostración