2026
This release resolves key security flaws to improve protection and reliability.
Introducing support for Release, Problem, CMDB, and Approval modules from ServiceDesk Plus. Click here to learn more about this integration.
Note: Existing Analytics Plus users should upgrade to Analytics Plus build 6300 and ServiceDesk Plus build 15250 to access the reports in these modules.
Analytics Plus now offers out-of-the-box analytics for Asset Explorer CMDB module. Click here to learn more about this integration.
Note: Existing Analytics Plus users should upgrade to Analytics Plus build 6300 and Asset Explorer build 7820 to access the reports in this module.
Introducing support for the following modules from Vulnerability Manager Plus:
Click here to learn more about this integration.
Analytics Plus now supports Microsoft Graph with OAuth authentication for sending email notifications. Click here to learn more.
Analytics Plus now supports additional modules for Endpoint Central from EMS version 11.4.2540.01, enabling enhanced reporting on device storage, software risk, and vulnerabilities. The new modules include:
Click here to learn more about this integration.
Application Manager versions below v16000 reach End of Support on May 30, 2025.
Analytics Plus introduces out-of-the-box analytics for PAM360’s Access Control, Access Policy, Self-Service Privilege Elevation (SSPE) and Zero Trust modules. Additionally, users can leverage in-built custom queries to build comprehensive, tailored reports and dashboards. Learn more.
The upgraded v2 APIs offer enhanced performance, additional functionality, and improved security for smoother integrations. Learn more.
Introducing Advanced Security Settings and IP Restriction in Analytics Plus for robust account protection and management.
Advanced Security Settings
Administrators can define allowed IP ranges for application access, including options to enforce restrictions for Admin accounts, ensuring access is limited to trusted networks.
We have expanded the supported data sources for Analytics Plus. You can now import your data from the following databases:
An authenticated SQL injection vulnerability in Analytics Plus (CVE-2025-9428) has been fixed in this release. Learn more.
An unauthenticated SQL injection vulnerability in Analytics Plus (CVE-2025-8324), which could lead to account takeover has been addressed in this release. Learn more.
Analytics Plus now integrates with BMC Helix Operations Management, enabling seamless analysis of IT performance metrics. Leverage advanced analytics to monitor key metrics, optimize service performance, and drive informed decision-making. Click here to learn more.
Analytics Plus now validates email addresses and displays an error notification when unsupported top-level domains (TLDs) are entered. Common unsupported domains such as .abc, .test, and .local are restricted, while valid ones like .com and .global are accepted. This applies when sharing views, adding workspace admins, or managing user groups–ensuring domain compliance and reducing configuration errors.
Analytics Plus now supports Lansweeper integration, enabling seamless import of comprehensive IT asset data. Gain actionable insights through customizable dashboards and detailed reports to optimize your asset management. Click here to learn more.
Introducing a new Security Configuration section in Analytics Plus settings to enhance your account protection and management. This section includes:
Click here to know more about the configuration.
The Workspace export feature now uses a background scheduler, enabling uninterrupted usage during large exports. Users will be alerted via notifications once the process completes.
Data alerts and workspace migration have been disabled for Personal (free) Edition users, as this edition supports only a single user with limited functionality. Click here learn more about edition comparison.
Analytics Plus integrates with PRTG, enabling you to import and analyze your network monitoring data through powerful dashboards and reports. Click here to learn more.
Introducing enhancements to our multi-server architecture that simplify the provisioning, license management, and horizontal scaling of application servers–enabling centralized control and improved operational efficiency.
To provide a clearer picture of the data synchronization status from ManageEngine Applications Manager, and OpManager, the following sync statuses have been introduced.
These updates ensure more accurate and actionable information of the sync process across ManageEngine Applications Manager, and OpManager integrations.
Discover the all-new Get Installation Info view–now with a modernized layout and richer system metrics, giving you quicker, clearer access to your application's performance data.
With the release of build 6150, the interface is upgraded to the new and enhanced UI, providing a more user-friendly layout, smoother navigation, and better access to key features like configuration settings and personalization options.
Legacy interface image:

6150 interface image:

Analytics Plus now integrates with ManageEngine Vulnerability Manager Plus (VMP), offering pre-built analytics to assess vulnerabilities and enhance security management. Click here to learn more.
After being reactivated following a workspace migration from one server to another, users will receive an invitation email containing their login credentials.
A Path Traversal vulnerability (CVE-2024-53677) in Apache Struts 2 has been addressed in this release.
This release focuses on enhancing product stability by addressing critical security vulnerabilities:
Analytics Plus now integrates with RingCentral, providing pre-built insights to optimize call center performance and elevate customer service. Click here to learn more.
Advanced analytics for Mosyle delivers comprehensive insights into all your managed devices, streamlining Apple device management effortlessly. Click here to learn more.
Analytics Plus admins and users can now receive email notifications of failed login attempts, enhancing application security.
Linked Workspaces in Analytics Plus, easily connect two workspaces to sync and share views. With one click, update secondary workspaces with changes (addition or modification of views) from the primary workspace. This feature saves time, keeps reports up-to-date, and organizes views across workspaces centrally. Click here to learn more.
Analytics Plus now supports the Status Transitions module for Jira Software (Cloud and Server) and the Organization module for Jira Service Management.
A security vulnerability that allowed authorized users (such as managers or viewers) to delete or restore other users' workspaces has been resolved by implementing robust authorization checks.
With Analytics Plus, you can now select columns to be used for Zia Insights, allowing you to get targeted insights for KPIs of interest, thus ensuring a focused interpretation of observed trends. Click here to learn more.

Ask Zia conversation mode can now handle complex mathematical questions, helping you find and assess correlation in your data. Click here to learn more.
Transform your pivot tables into powerful storytelling tools with Data Bars (Bar and Waterfall) charts, ideal for analyzing complex data sets and highlighting key insights. Click here to learn more.

Analytics Plus now provides new conditional formatting options, including color bands and icons, to highlight key data points and improve data comprehension. Click here to learn more.

Elevate the accuracy of forecasting by including factors for prediction. For instance, when forecasting the monthly trend of resolved tickets, predictions usually rely only on historical data. By including influencing factors like the availability of technicians and the priority of incidents, you can achieve more precise forecasts. Click here to learn more.

Analytics Plus now allows you to stack multiple data sets on a single geo map, with each layer representing different types of information, such as the distribution of Servers and Alarms. By integrating these layers, you can easily visualize the total number of servers (monitors) available and the number of alarms in various statuses at each location within a single report. Click here to learn more.

When sharing views, Analytics Plus lets report owners enable the Drill Through option, granting other users the ability to drill through to related views. Click here to learn more.

You can now include hyperlinks or images directly in your data tables.

See your charts update in real-time as you customize them with the new chart settings interface, now accessible in the right-side pane. Click here to learn more.

Analytics Plus allows you to set different sync intervals for each module or table imported from the same application or data source. Click here to learn more.

The dashboard designer now includes an Add Elements section that allows for easy incorporation of widgets, text, images, and embedded URLs through a simple drag-and-drop interface, enhancing your dashboard in no time. Click here to learn more.

With the latest enhancement, you can now choose to set up global user filters, selecting either the filters that are common across tabs or filters of the selected dashboard tab. Click here to learn more.

When views are shared, the view owners can enable users to apply existing presets or grant them the ability to create their own custom presets.

Design eye-catching dashboards using our new themes and background card effects. Showcase reports on transparent cards against vibrant images and enjoy extensive customization options that boost visual appeal and clarity.

To set up a new OpManager integration or ensure the existing one continues to function in Analytics Plus, users must have OpManager Manager build 126000 or later.
Analytics Plus now supports Zoho's font, Puvi. You can try this new font from the Profile tab.

A critical Sensitive Data Exposure vulnerability (CVE-2024-52323) that could lead to privilege escalation has been addressed in this release. This issue could allow authorized users (such as managers or viewers) to access sensitive tokens and perform actions typically reserved for administrators. Click here to learn more.
Introducing distributed architecture in Analytics Plus to handle highly intensive data processing needs at enterprise scale. This configuration allows for load distribution across several servers, thereby boosting performance, reliability, and scalability. Click here to learn more.

Unified Metrics in Analytics Plus, a single interface to manage all KPIs within a workspace. This serves as the single directory for all IT metrics by allowing users to search for KPIs of interest. Click here to learn more.

Ask Zia Insights now delivers visual narratives! It automatically identifies key trends from your data and delivers quick, visual summaries of relevant KPIs. This new feature complements the existing text-based summaries, giving you a more comprehensive view of your insights. Click here to learn more.

Introducing Zia Suggestions in charts, providing insightful chart recommendations when creating charts. Zia generates a variety of auto-generated charts tailored to your data, which you can easily preview and apply with just a click. Click here to learn more.

You can now seamlessly import your Elasticsearch data into Analytics Plus, enabling in-depth analysis, dynamic report generation, and actionable insights from your log data. Click here to learn more.

Advanced analytics for Datadog provides deeper insights into your application and infrastructure performance. You can easily identify trends and patterns in your data to catch anomalies before they impact infrastructure performance. Click here to learn more.

Analytics Plus now lets you import data from the following local databases:
Analytics Plus' user interface just got refreshed! Effortlessly switch between the refreshed look and the old view with these exciting updates. The new user interface includes:

Analytics Plus now offers audit history, a detailed record of all actions performed with respect to data synchronization from various sources. This will include changes to sync settings, edits to the data import configuration, and more. The history captures the type of action performed along with the timestamp and information about the administrator who performed it. Click here to learn more.

Analytics Plus' sync history delivers a comprehensive log of data synchronization activities with color-coded indicators, allowing administrators to track the status of each sync. Click here to learn more.

Analytics Plus now includes an import rollback feature, allowing you to revert datasets to a previously stable configuration by undoing any changes made during recent sync cycles. Click here to learn more.

You can now export multiple reports and dashboards as a Microsoft PowerPoint presentation and secure the file with password protection.
Easily categorize or group data points using the Bucket Columns option in Analytics Plus. This feature allows users to segment data based on a certain numerical range or text. Click here to learn more.

Analytics Plus now features a global user filter to filter data across all tabs of a given dashboard. Click here to learn more.

With the new Drill Through functionality, you can link two closely related reports, enabling users to navigate between them seamlessly. When users drill down into a report, they can open the related report, providing a more detailed and connected view of their data. Click here to learn more.

Unlock the power of hierarchical data with our sleek and intuitive Sunburst chart, transforming complexity into clarity. Click here to learn more.

Conversion Bar charts help you effectively track processes by visualizing the percentage of work that moves from one stage to the next. This allows you to monitor conversion rates, making it easier to identify bottlenecks and optimize transitions between stages in a workflow. Click here to learn more.

Analytics Plus identifies and compiles a list of views that haven't been accessed in the last 90 days and are not part of any email or alert schedules. Admins can review the list and remove unnecessary views from the workspace, facilitating a clutter-free experience. Click here to learn more.

Analytics Plus now supports a right-to-left interface, ideal for languages like Arabic and Egyptian Arabic, and you can easily toggle this feature on or off as needed!

You can now include sparklines in Pivot reports. This concise chart visualization allows users to visualize the historical trend of the KPI being analyzed. Click here to learn more.

Analytics Plus now allows users to share the reports they create with administrators. The shared views will appear in the administrator's Shared Views folder, along with the name of the user who shared the report. Click here to learn more.

Identify top and bottom performers across various dimensions. Analytics Plus' ranking feature helps you find the highest and lowest performers within and across data groups without the need for complex formulas. Click here to learn more.

Analytics Plus now allows you to copy and paste views across different dashboards using keyboard shortcuts (Ctrl+C and Ctrl+V). Click here to learn more.

You can now configure data alerts to receive notifications for anomalies, to detect critical shifts in key business metrics quickly, and address potential problems. Click here to learn more.

With the latest update, you can now apply conditional formatting in pivot reports using values from columns other than the primary column in the configured condition. Click here to learn more.

Analytics Plus now features an inline embed component within the dashboard designer page to add, modify, or delete embed custom HTML code effortlessly. Click here to learn more.

You can now add images and custom icons to the dashboard widget to provide visual cues about the type of information in the widget without the need for lengthy descriptions. Click here to learn more.

Customize your dashboard layout to your preference with Analytics Plus' new resizing options. You can choose from a variety of options, including web, A3, A4, Letter, and Tabloid, or set a custom width to tailor the layout to your needs. Click here to learn more.

Analytics Plus now supports the creation of report formulas using the Plain Text data type. Click here to learn more.
Analytics Plus now simplifies the process of resolving unidentified locations in Geo maps. You can search for the location or enter latitude and longitude information with a single click. Click here to learn more.

With the latest enhancements in workspace migration, you can now migrate workspace configurations including Import Schedulers, Users, Groups, Sharing Settings, Alerts, Snapshots, Email Schedules, Slideshows, and Public views.
Analytics Plus' user interface now supports Arabic language in addition to other languages. Click here to know about the supported languages.
Introducing support for import from the following cloud databases for advanced reporting and analysis.
Introducing Sankey charts, a new chart type to visualize complex workflows and stages of a process or a procedure. Click here to learn more.

Analytics Plus introduces support for Race Bar and Race Line charts, providing dynamic, animated visualizations to track changes in data trends over time. Click here to learn more.

Cluster analysis allows you to group similar data points based on specific criteria, simplifying large datasets, uncovering hidden structures and relationships, and making the data more understandable and easier to analyze. Click here to learn more.

With Analytics Plus, identifying variations in your data becomes seamless. You can easily detect spikes or dips in metrics when they display a high degree of deviation from the norm. Click here to learn more.

When Analytics Plus auto-adds report user filters to the dashboard, filters with the same column name and type will now merge automatically without any manual mapping. Click here to learn more.

Analytics Plus now includes an inline text editor, allowing you to add richly formatted text and images directly within the dashboard editor for a seamless user experience. Click here to learn more.

With the new wrap text feature, you can easily prevent text from overflowing into adjacent dashboard components and enhance readability. Click here to learn more.

In charts, the column that serves as a dependent or base column for summarizing values can now be freely moved to any other field in the chart editor.
Analytics Plus now supports the creation of aggregate formulas using data types like Plain Text and Date. Click here to learn more.

Dynamically switch scale types and apply advanced summary functions to numeric data columns directly from the chart's view mode. Click the corresponding links to learn more.

In query tables, you can now rename columns even if they have dependent views or other query tables based on them. Click here to learn more.
Analytics Plus now provides an option to hide vertical lines in pivot tables, enhancing the readability and clarity of reports for a more insightful data analysis experience. Click here to learn more.

You can now easily oversee and manage all email schedules for the workspace from one location. Analytics Plus offers simplified email schedule management by centralizing all the controls within the workspace settings page. Click here to learn more.

When you create a formula column or aggregate formula column over a column that is marked as a currency data type, the newly created formula column inherits the same data type (currency) automatically. Click here to learn more.
Analytics Plus now allows you to connect live with HyperSQL(HSQL) local database. Click here to learn more.
You can now have a unified and consistent currency format across all reports and dashboards. Analytics Plus allows you to configure and modify the display format of currency data types directly from the workspace settings. Click here to learn more.

To set up a new OpManager integration in Analytics Plus build 5500, users need OpManager Manager build 126000 or higher. Existing OpManager integrations with build 126000 or lower will remain functional in Analytics Plus build 5500. However, future versions of Analytics Plus (above build 5500) will only be compatible with OpManager Manager build 126000 or higher for both existing and new integrations.
Analytics Plus versions older than 5500, remain compatible with OpManager versions below 126000.
Advanced analytics for RMM Central empowers IT teams with real-time insights to enhance system reliability, optimize performance, bolster security defenses, and improve overall business efficiency and productivity. Click here to learn more.

Introducing advanced analytics for Amazon CloudWatch, which enables you to collect, visualize, and monitor all your Amazon Web Service resources across different regions in a unified window. Click here to learn more.

Launching the advanced analytics connector for Azure Cost and Usage to analyze and identify cost drivers and anomalies in your Azure subscription. This helps in optimizing and maximizing resource usage. Click here to learn more.

Analytics Plus integrates with Smartsheet, allowing you to efficiently manage risks and track the key project metrics to scale up operational efficiency. Click here to learn more.

You can now engage in conversations with Ask Zia in French (Beta) language. Click here to learn more.

The Dashboards app for Analytics Plus now supports commenting. You can easily collaborate with your team and make decisions on the go. It also comes with a variety of interactive options, such as tagging other users to grab attention, liking the messages, attaching files, and much more. Click here to learn more.
The Show Missing Values option is now supported in Heat Map reports. On enabling this option, Analytics Plus assigns a color to the missing values to create a complete visualization without any white or blank spaces. Click here to learn more.
Zia insights now display insights dynamically based on the selection made in the legend. Click here to learn more.

The geo maps offer support for both country-level and state-level layouts. Click here to learn more.

Analytics Plus now lets you present forecasted values on dashboard widgets. Click here to learn more.

In addition to being able to represent time values as whole numbers, Analytics Plus now allows you to display time intervals in a more readable format using the Duration data type. Click here to learn more.

No more struggling to remember specific data values when asking questions - Ask Zia's synonyms support is now available for values in the data tables. You can now specify other terms or synonyms for row-level values in each column of your data table. Click here to learn more.

Analytics Plus now supports Treemap visualization on charts to explore your data hierarchically and uncover trends with precision. Click here to learn more.

Elevate your data visualization with the following enhancements in charts that align with current global design trends: A brand-new default color palette, captivating area chart gradient effects, stylized markers for scatter, line, area, and web charts, dotted gridlines, and clutter-free view with the removal of the Y-axis line. Click here to learn more.
Analytics Plus enables you to change the alignment of the column header in the Pivot view. Click here to know more.

Analytics Plus allows you to Show or Hide totals even when the data are added in Data as row format. Click here to learn more.
Analytics Plus now lets you move views across the dashboard tabs. Click here to learn more.

In the dashboard custom theme, you can now set a desired, or no margin/spacing between views. Click here to learn more.

Analytics Plus now offers Live Connect support for the Denodo and IBM Informix local databases. Click the corresponding links to learn more.
Advanced analytics for AWS infrastructure usage allows you to get deeper insights on resource usage and its cost to optimize usage economically. Click here to learn more.

Analytics Plus seamlessly integrates with AppDynamics and empowers you with real-time insights of your application performance to get in-depth visibility of key performance indicators and optimize them. Click here to learn more.

Analytics Plus now lets you import data from Parquet files stored in local drives, web URLs, and any FTP servers. Click the corresponding links to learn more.
Analytics Plus administrator can now help other users reset their password by creating a temporary one-time password. Click here to learn more.

Advanced analytics for SentinelOne offers insightful reports on threat detection to help IT teams defend against threats and secure the environment efficiently. Click here to learn more.

Analytics Plus now lets you import data from the following local databases:
Microsoft Intune advanced analytics offers data-driven insights about all your managed devices to help your IT team proactively detect and resolve endpoint issues, measure the end-user experience, and thereby improve the overall productivity of users. Click here to learn more.

You can now easily migrate the blueprint of your entire workspace between different Analytics Plus on-premise accounts or from on-premises to cloud and vice-versa. Click here to learn more.

Analytics Plus integrates with SolarWinds to import Network, System, Database, and Application management data effortlessly and create intuitive reports and dashboards for analysis. Click here to learn more.

Launching advanced analytics for Dynatrace to empower you with deep analytical capabilities of your operational and business data to make data-driven decisions and improve business processes. Click here to learn more.

You can now import data from the Actian Ingres local database into Analytics Plus for advanced reporting and analysis. Click here to learn more.

Introducing out-of-box reports and dashboards for OpManager MSP to gain complete visibility of your alarms, business views, inventory, performance data, and much more. Click here to learn more.

Analytics Plus' user interface now supports the Georgian language in addition to other languages. Click here to know about the supported languages.
Analytics Plus seamlessly integrates with Key Manager Plus, allows administrators to get in-depth insights into their SSH key and SSL management practices. Click here to learn more.

You can now import data from Apache Derby local database into Analytics Plus for advanced reporting and analysis. Click here to learn more.

The upgrade issue faced when using Analytics Plus in high availability mode is now fixed.
Analytics Plus now supports data import from three types of storage in Azure Data Lake: containers, file shares, and tables. Click here to learn more.

Analytics Plus has extended its support to import data from Microsoft SharePoint. Click here to learn more.

Ask Zia now auto suggests follow-up questions based on your current question. This is supported in both normal and conversation mode. This allows you to easily construct questions to get reports over your data instantly.

Click here to learn more on this.

You can now embed Ask Zia within your application screens. This allows you to use Zia in other IT applications that you use in your daily operations. Click here to learn more.

Analytics Plus now allows you to hide empty columns in Pivot and Summary Views. This enhances the look of your reports as only relevant data gets displayed.
Click here to learn more.

Now you can include Watermarks to reports and dashboards, while exporting them as PDF.
Click here to learn more.

From now on, you can predict the trend line for columns used in the color shelf of the report builder.
Click here to learn more.
The following changes have been done in Query Table.
User Interface RevampedQuery Table's user interface has been revamped to improve the user experience. Now, the query editor will still be in focus when you insert the functions and columns by clicking from the list.
New FunctionsSupport for the following new functions are added.


A new option to set compact width is added for Pivot View and Summary View. This option tightly packs the columns in the report, thereby helping to save horizontal space and improve readability without the need to scroll sideways.
Click here to learn more.
Analytics Plus now supports Time Slicer as Timeline filter. This provides dynamic filtering ability with a different section for each date element such as Year, Quarter, Month, Week, Date and Hour. This enables you to easily select the period for filtering the dashboard. The Time Slicer supports an infinite date range for filtering the dashboard.
Click here to learn more.
Zia Insights can now predict the future outcomes based on data. Predictive narration is included in medium and high verbosity narratives.
Click here to learn more.

Tabular View has been enhanced with the following features.
We've enhanced the Tabular View appearance by formatting it as a table. From now, Tabular View will display only rows and columns with data and remove the empty grid cells that don't apply to the report.
Date based User Filter in Tabular View now supports filtering by Relative period.
Click here to learn more on Tabular View.

Geo Visualization now supports the following data types.


Click here to learn more about Geo Visualization.
User filters for all reports now allow you to include or exclude selected items from the user filter values. So far you could only include items but not exclude.
Click here to learn more about User Filters.

Now you can define and save preset filters for your dashboard by using user filter combos. This eliminates the mundane task of clicking and selecting values from multiple user filters every time3�4and you can setup multiple preset filters, too!
Click here to learn more about Preset Filters.

We now support displaying images as part of your KPI widgets on your dashboard.
Adding images for your KPIs helps viewers grasp information quickly. They also enhance the appearance of your dashboards.
Click here to learn more about KPI with Image.

To visualize reports with large data sets, Analytics Plus has enhanced charts with new interactive options: the overview and scroll bar effects. These enable you to plot large data on a chart to get a clear picture of the peaks and troughs in your data.
The overview effect adds an overall preview chart (also known as an overview chart) to the bottom of a chart. It allows you to select a region to focus on a particular data range on the chart, for more in-depth analysis.
Dynamic and more interactive scroll charts can now be used to replace filters, which are traditionally used in reports with large data sets. This enables you to easily compare data by moving the slider or scroll bar.
Click here to learn more about the overview and scroll bar effects.

The Share permission in Dashboards is enhanced by listing the Drill Paths for all the reports used in the dashboard.
Click here to learn more.

The Explain Data - Zia Insights feature provides information related to the selected data point in the report. This helps in identifying significant changes or anomalies in the data.
Click here to learn more.

Analytics Plus now supports cc (carbon copy) functionality while emailing views. This helps to keep your team members, clients, partners in the loop without making them the primary recipient.
Click here to learn more.

With the incremental fetch for databases, you can import only the newly added records in the databases to Analytics Plus without fetching the entire dataset during each sync cycle. This could be beneficial while working with large datasets and saves time.
Click here to learn more.

On continuous import failures, you can now choose to notify the Analytics Plus account admin and all the workspace admins via email. Click here to learn more.

We have enhanced the ways to handle deleted views from Dashboard. In case a view present as part of a dashboard is deleted, you can now choose to restore or remove it from the dashboard.
Click here to learn more.

Analytics Plus now allows you to add aggregate Data either as Rows or as Columns. This opens the possibility to layout the pivot in two different formats, and to get a clear presentation of your data.
Click here to learn more.

As you know, you can have natural language conversations with our AI Assistant Zia and get reports instantly. You can now drag and drop these Ask Zia generated reports into dashboards with ease.
Click here to learn more.
Creating query table is now made easier with SQL Query Syntax suggestions. Analytics Plus provides suggestions for keywords, table & column names as you type your query.

Now, Analytics Plus allows you to apply What-If Analysis specifically to forecasted data alone, rather than applying it to the entire report as before. This update provides more focused and targeted capabilities for conducting What-If Analysis in Analytics Plus. Click here to learn more.


User filter for numeric columns now provides List All Values option. In this enhancement, any new value added will be automatically added to the filter value.
Click here to learn more.

User filter for actual date period now allows you to set a default filter value that should be applied to the reports. Previously, this option was available for seasonal and relative periods. Click here to learn more.

You can now configure a formula column to be a lookup column. Click here to learn more.

In addition to Short, Medium and Long formats for displaying weekly data in charts, Analytics Plus supports Start Date and End Date. Choosing this option will display the Start or End Date of the week in weekly reports.
Click here to learn more.

You can now create both Aggregate Formulas and Custom formulas in workspaces where you have setup Live Connect to cloud databases.
Dependency Details option for the views has been enhanced with the following items.
Click here to learn more.

A new information window has been added to all the Views in Analytics Plus. Now from a single window, you can edit various options of the view, such as title, description, data source, publish and share details, and see dependency details, permalink, etc. Click here to learn more.

Analytics Plus now supports importing data from the following databases:
Local Databases Cloud DatabaseAnalytics Plus seamlessly integrates with Google Analytics 4 (GA4) to help you examine important web traffic KPIs, and make decisions backed by solid data to improve your SEO/SEM campaigns. Click here to learn more about this integration.

Analytics Plus UX now supports a trendy night mode theme. You can now toggle the Analytics Plus interface between Day and Night UX modes.


Analytics Plus seamlessly integrates with Nagios XI empowering organizations to make data-driven decisions and ensure the optimal performance of their IT infrastructure. Click here to learn more about this integration.

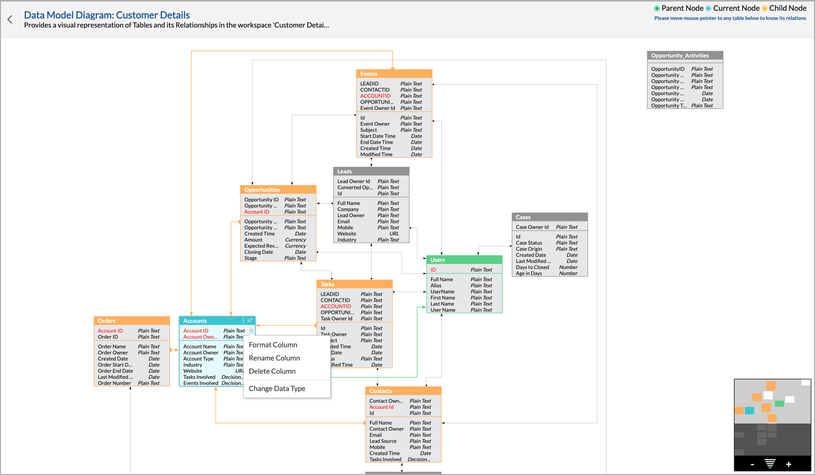
This feature helps you visualize and understand relationships between tables in your data sources. You can view all the tables in your workspace and their relationships from the Model Diagram. Click here to learn more.

ManageEngine Analytics Plus user interface is now available in Romanian language in addition to the other languages.
Analytics Plus seamlessly integrates with Ivanti Neurons for ITSM and offers data-driven insights for proactive service management and continuous improvement of IT operations. Click here to learn more about this integration.

Analytics Plus seamlessly integrates with Splunk to convert complicated machine generated Big Data into insightful dashboards, allowing users to derive key insights. Click here to learn more about this integration.

Introducing out-of-the-box reports and dashboards for Freshdesk, which allows you to easily analyze your help desk data and gain in-depth insights on key metrics. Click here to learn more about this integration.

Introducing support for URL Monitors, URL Performance Details, and URL Availability History modules from OpManager. Click here to learn more about this integration.
The following enhancements have been made to the Analytics Plus Mobile App:
Click here to learn more.
Analytics Plus offers out-of-box analytics for Endpoint Central MSP to efficiently track and get an in-depth insight about all the managed devices in a unified view. Click here to learn more.

You can now use OAuth authentication in SMTP or Microsoft's Exchange Web Services (EWS) as mail servers to trigger email notifications from Analytics Plus. Click here to learn more.

Analytics Plus now offers out-of-the-box analytics for SupportCenter Plus survey module. Users should be on SupportCenter Plus build 14000 or above to view the respective reports. Click here to learn more.
The authentication mechanism of SupportCenter Plus and ServiceDesk Plus MSP has been changed to OAuth mode. Click the corresponding links to learn more.
Analytics Plus seamlessly integrates with Mobile Device Manager Plus MSP, enabling managed service providers to monitor and manage mobile devices efficiently. Click here to learn more.

Analytics Plus' getting started screens have been redesigned to enhance the user experience. Click here to learn more.

Analytics Plus' backend PostgreSQL database which is used to store data is upgraded to version 11.14.
Experience 2x faster read operations in Analytics Plus with the new and improved columnar engine.
Analytics Plus can now support larger workloads with the introduction of horizontally scalable architecture.
Analytics Plus offers out-of-box analytics to track and analyze your organization-wide asset information. Click here to learn more.

You can now trigger and post threshold violation alerts directly in Slack and Microsoft Teams channels. Click the corresponding links to learn more.

Analytics Plus now uses OAuth based authentication mechanism to integrate with ServiceDesk Plus. Existing customers using this integration are advised to move to the OAuth mode for better security. Click here to learn more.
The Google Ads integration now requires a developer token to authenticate with Google Ads APIs for data collection. Click here to learn more.
Analytics Plus now offers Live Connect support for Google BigQuery, and DB2 cloud services. Click the corresponding links to learn more.
Analytics Plus administrators can now delegate permissions to add users, manage licenses etc., for users with the Manager role. Click here to learn more.

Analytics Plus allows you to apply an SSL certificate seamlessly from the Analytics Plus user interface. Click here to learn more.

You can now import data from GZIP files stored in your local drives, web URLs, or any FTP servers.
Analytics Plus seamlessly integrates with Jira Service Management Cloud to equip you with the required advanced service desk insights to stay on top of your customer experience. Click here to learn more.

Analytics Plus now allows you to connect live with various local and cloud databases for real-time reporting and analysis. Click the corresponding links to learn more.
Analytics Plus enables you to choose the retention period for your data backups. Click here to learn more.

You can now choose to enable or disable the welcome email being triggered while adding SSO or Active Directory users to Analytics Plus. Click here to learn more.

Analytics Plus now supports a new license category - Viewers. Members in this category can be given read permissions for shared views and tables. This named account category will allow admins to dynamically filter shared views based on individual viewer privileges. Click here to learn more.
Analytics Plus integrates with Salesforce and enables you to easily analyze your CRM data in detail and derive useful insights on your sales data. Click here to learn more.

Analytics Plus' out-of-the-box integration with Microsoft Dynamics CRM empowers you with in-depth analytical capabilities over your sales data. Click here to learn more.

Analytics Plus seamlessly integrates with Xero, and enables you to analyze your financial data and create reports such as financial overview, bill trend and pending invoices. Click here to learn more.

Analytics Plus now integrates out-of-the-box with Teamwork Projects and empowers the users with advanced analytical capabilities, thereby giving greater visibility and control over their projects. Click here to learn more.

Introducing out-of-the-box reports and dashboards for Teamwork Desk, which allows you to easily analyze your help desk data and gain in-depth insights on key metrics. Click here to learn more.

Launching advanced analytics for MailChimp, allowing product marketers and analysts to slice and dice their campaign data, and effectively manage email campaigns. Click here to learn more.

Analytics Plus seamlessly integrates with Stripe Subscriptions and provides vital insights into your subscription data. Click here to learn more.

Advanced analytics for HubSpot CRM empowers you with deep analytical capabilities over your sales data. Click here to learn more.

Analytics Plus' out-of-the-box integration with QuickBooks Desktop enables you to easily analyze your accounting data and keep track of key metrics. Click here to learn more.

Analytics Plus seamlessly integrates with QuickBooks Online and allows you to visualize insightful reports and dashboards for in-depth financial analysis. Click here to learn more.

Analytics Plus now integrates with Google Ads and allows you to easily analyze your Google Ads campaign data and keep track of key metrics. Click here to learn more.

Analytics Plus' out-of-the-box integration with Google Analytics arms marketers with the insights required to optimize and streamline marketing activities. Click here to learn more.

Advanced analytics for Zoho CRM enables you to perform in-depth analysis of your Zoho CRM data easily and keep track of vital metrics. Click here to learn more.

With advanced analytics for YouTube, you can easily analyze your YouTube data and gain vital insights on key social media metrics. Click here to learn more.

Analytics Plus now integrates with Sage Accounting and allows you to easily track, analyze and draw crucial insights from your financial data. Click here to learn more.

Analytics Plus integrates with Exact Online and enables you to analyze your accounting data easily and keep track of key metrics. Click here to learn more.

Analytics Plus seamlessly integrates with Instagram, and enables you to analyze your account's performance and user traction easily. Click here to learn more.

Analytics Plus now integrates with Facebook Ads, providing an in-depth analysis of your Facebook Ad campaign data. Click here to learn more.

Analytics Plus now integrates out-of-the-box with Shopify, providing actionable and detailed insights on your e-commerce data. Click here to learn more.

Analytics Plus seamlessly integrates with LinkedIn Ads, and provides intuitive reports and dashboards that equip you with the insights required to create more engaging content and make better marketing decisions. Click here to learn more.

Analytics Plus now offers out-of-the-box analytics for LinkedIn Pages and enables you to track page performance, analyze page activities, and gain deeper insight into LinkedIn Page engagements. Click here to learn more.

Analytics Plus seamlessly integrates with SurveyMonkey, and enables businesses to efficiently summarize, analyze and draw insights from survey data. Click here to learn more.

Analytics Plus offers out-of-box integrations with Zoho Creator Cloud and On-Premise, and enables you to easily analyze your Zoho Creator data and create insightful reports and dashboards. Click here to learn more.

Analytics Plus seamlessly integrates with Zoho DataPrep and allows you to easily analyze the data that has been cleansed, transformed, and enriched in Zoho DataPrep. Click here to learn more.

Introducing support for asset and survey modules in ServiceDesk Plus MSP. Users should be on ServiceDeskPlus MSP build 10600 or above to view the respective reports. Click here to learn more.
You can now leverage webhooks to trigger alert notifications or custom workflows when data alert conditions are met. Click here to learn more.

While importing data from other Analytics Plus workspaces, the columns' data type will also be retained as in the source workspace.

The authentication mechanism for Jira Software Cloud has been changed from being key based to OAuth mode. Click here to learn more.

Analytics Plus' login page has been revamped to display product-related announcements. Click here to learn more.

Analytics Plus now allows you to easily export reports, dashboards and tables from one workspace to another within the same installation. Click here to learn more.

You can now remove an individual table's data source, to stop the table from updating new data from the source. Click here to learn more.

You can instantly reflect the source database's meta data changes to individual tables in Analytics Plus easily. This is only applicable for data imported using live connections. Click here to learn more.

Query tables now support Tabular functions such as Rank and Row Number that compares values across rows.

You can leverage AND and OR logical operators while creating data alerts. Click here to learn more.

The custom sort option in reports has been revamped to enhance user experience.

Analytics Plus users can now configure multi-factor authentication for enhanced security. Click here to learn more.
Analytics Plus is moving to an xml-based Annual Maintenance and Support (AMS) license format that allows for notifications before AMS expiration. Click here to learn more.
This release includes functionality that will allow single sign-on to be configured with ManageEngine ServiceDesk Plus.
Note: To enable single sign-on, ServiceDesk Plus users should be on build 13000 or above.
Analytics Plus administrators will now be notified to reset the default application password for enhanced security.
You can now choose to apply multiple user filters simultaneously in a dashboard. Click here to learn more.

You can now choose the data center associated to your ManageEngine ServiceDesk Plus Cloud account while setting up the integration. Click here to learn more.

You can now import data from SQL Server hosted in Google Cloud SQL cloud database. Click here to learn more.

Analytics Plus' getting started screens have been revamped to enhance the user experience. Click here to learn more.

You can choose to generate forecasts for the columns used in a chart's Color shelf. Click here to learn more.

You can now configure workspace-level formatting options. These configurations will apply to all views in the workspace. Click here to learn more.

You can now create lookup columns while importing data using live connections. Click here to learn more.
New KPI chart type widgets have been introduced in Analytics Plus. Click here to learn more.

The following enhancements have been made to reports in Analytics Plus:
1. A chart's Edit Design mode displays contextual menu options over columns used in the chart builder (on mouse hover). Click here to learn more.

2. You can now display images in the place of text in a chart's axis. Click here to learn more.

3. The creating a tabular view screen has been revamped for easier navigation.

Analytics Plus administrators can now capture detailed logs on application access and user activity, and access insightful reports and dashboards on the same. Click here to learn more.

Analytics Plus now offers out-of-the-box analytics for ServiceNow's release management, change management and configuration management modules. Click here to learn more.
Analytics Plus seamlessly integrates with ManageEngine ServiceDesk Plus Cloud, to provide a detailed analysis of your help desk metrics. Click here to learn more.

Note: To facilitate enhanced security, the default installation folder for Analytics Plus on Windows servers is now 'C:Program Files/'.
This feature allows you to perform scenario analysis over data to visualize business impact if the involved variables change. Click here to learn more

You can now access out-of-the-box blended reports that combine data from ManageEngine ServiceDesk Plus and ManageEngine Endpoint Central. Click here to learn more

You can now import data from files stored in Amazon S3 cloud database. Click here to learn more

The following enhancements have been made to Ask Zia.
1. Introducing Zia Insights - you can now access actionable insights on your visualizations instantly. Click here to learn more

2. Our AI assistant, Ask Zia, now supports inputs in Spanish.
You can now format the values in your pivot views based on relevant conditions. Click here to learn more

With the additional themes you can now customize your Analytics Plus application per your requirements.

You can now customize your map chart's background theme using custom images. Click here to learn more

The Edit Table screen has been revamped for easier navigation

Analytics Plus now offers out-of-the-box analytics for ServiceDesk Plus survey module. Click here to learn more
Note: Existing Analytics Plus users should upgrade to Analytics Plus build 4760 and ServiceDesk Plus build 11300 to enable these reports.
You can now achieve application redundancy by setting up a high availability configuration. Click here to learn more

Analytics Plus now allows you to copy reports, dashboards and tables from one workspace or installation to another. Click here to learn more

You can also import data from one Analytics Plus workspace to another from the Import your Data screen. Click here to learn more

You can now customize the mathematical models involved in forecasting your data. Click here to learn more

This mode removes edit/modify action buttons from the UI, thereby setting up reports and dashboards for a clutter-free view-only experience.

The following enhancements have been made to charts:
1. When a chart has multiple axes, you can now choose to merge specific axes. Click here to learn more

2. You can now apply various effects on your chart to modify its overall appearance. Click here to learn more

You can now expand and collapse the user filters in your dashboards. Click here to learn more about user filters.

There are also several minor enhancements in the Analytics Plus user interface, designed to enhance your experience.
You can now import large amounts of data in batches from web URLs. Click here to learn more.

Analytics Plus now allows you to import spatial data files from local files. Click here to learn more.

You can now import zip code data into Analytics Plus, and generate geo visualizations within minutes. Click here to learn more.

The following enhancements have been made to Ask Zia:
1. Ask Zia now supports predictive analytics and generates reports with forecasted values. Click here to learn more

2. Introducing conversation mode: Ask Zia allows you to post follow up questions to help you dig deeper into your data.

3. Ask Zia is now exclusively available in conversation mode within dashboards, to answer any dashboard-specific questions.

4. Ask Zia will list existing reports as answers to your questions where applicable.

5. You can now map terms in your questions to corresponding columns in the data table while entering your questions. Click here to learn more.

The following enhancements have been made to dashboards:
1. You can now add multiple tabs to your dashboards.Click here to learn more.

2. The merge user filters functionality in dashboards has been enhanced to support all data types. Click here to learn more.

You can now sort your multi-axis charts with both X and Y-axes values. Additionally, the Sort option in your chart's toolbar has been revamped for easier navigation. Click here to learn more.

1. You can now export multiple views from the Explorer easily.

2. Analytics Plus also allows you to export all the views under a particular folder.

Slideshows in Analytics Plus now support a new preview option. Click here to learn more.

You can now automate scheduled backups of the Analytics Plus application easily. Click here to learn more.

You can now import data into Analytics Plus from the following local databases:
Click here to learn more
You can now import data from cloud databases into existing tables in Analytics Plus. Click here to learn more

You can now identify past and future data trends in Analytics Plus easily. Click here to learn more

The following enhancements have been made to Ask Zia:
Click here to learn more
Analytics Plus now allows you to configure a date column as a lookup column between two tables. Click here to learn more

The following enhancements have been made to charts:
1. A new chart type has been introduced: Histogram. Click here to learn more

2. You can now apply patterns to your charts, and choose from a range of pre-built ones or create your own. Click here to learn more

3. You can now create a 100% stacked bar chart, and charts with horizontal stacked bars that can have multiple Y axes.

4. Analytics Plus allows you to switch your chart's axis dynamically, to view the chart per your requirements. Click here to learn more

5. You can now choose to disable the Dynamic Drill Down option in charts. Click here to learn more

The following enhancements have been made to pivot views:
1. You can now hide specific columns in pivot views easily. Click here to learn more

2. You can now expand and collapse the rows, columns and cells in your pivot views. Click here to learn more

The following enhancements have been made to the sharing and publishing functionality:
1. You can now request access to views that haven't been shared with you. Click here to learn more

2. Analytics Plus now allows you to set expiration dates for views that are published without login credentials Click here to learn more

3. While publishing a table, you can now choose to publish only selective columns from that table. Click here to learn more

4. The Export and Email dialog boxes have been revamped for easier navigation. Click here to learn more
The following enhancements have been made to the Explorer View:
1. You can convert a parent folder to a sub-folder, and vice versa. Click here to learn more

2. You can now mark sub-folders as default folders in your workspace. Click here to learn more

You can now bookmark important views when accessing them, using the icon found beside the view's name.

The following enhancements have been made to user filters:
Click here to learn more
Note: For Windows installations, Microsoft Visual C++ 2015-2019 will be installed automatically along with Analytics Plus if its not already available on the installation server. This is to ensure seamless support with the Analytics Plus database, and enhance its performance.
Analytics Plus now offers out-of-the-box analytics for hardware and software inventory modules in Endpoint Central. Click here to learn more.
ManageEngine OpManager customers can now run reports on device availability and interface performance. OpManager should be on build 125215 or above for these reports to work. Click here to learn more.
You can now invoke stored procedures to import data from specific databases. Click here to learn more.
The existing Concurrent Viewers license category has been renamed as Concurrent Guests. This is only a name change with no change in functionality.
Analytics Plus now offers out-of-the-box analytics for SupportCenter Plus' Billing, Tasks, Time Analysis (which covers changes in Ticket Status, Support Group and Support Reps), Time Entries, and Solutions modules. Click here to learn more.
Note: Existing Analytics Plus users should upgrade to Analytics Plus build 4570 and SupportCenter Plus build 11000 to enable these reports.
Introducing the Standard edition - a new multi-user edition that supports data import from any one of the available data sources. Click here to learn more.
The Personal edition now supports data import only from files/feeds, local and cloud databases, and allows users to analyze a total data volume of 10K rows.
The Analytics Plus database is upgraded from PostgreSQL version 9.6 to version 11.7.
Note: The Apply corresponding share filter criteria option will now be disabled while scheduling e-mails, if there is no filter criteria specified in the report. When new filter criteria are added, ensure this option is selected to apply the corresponding filters in the scheduled e-mail.
You can now construct filter criteria with multiple string conditions to filter the data in your reports. You can choose between matching conditions based on AND/OR rules. Click here to learn more.

Easily create Data Snapshots of charts containing forecasted values. Click here to more about data snapshots.

Auto-generate reports over data from both the selected table and its connected tables easily, using the Similar to Another Table feature.

The below keywords are now supported while creating query tables:

You can now customize a KPI widget's alignment in a dashboard easily.

The following enhancements have been made to charts:
1. Choose to display legends with or without their corresponding values, and customize their format. Click here to learn more.

2. You can now plot charts with percentile function applied over the numeric data. Click here to learn more.

The following enhancements have been made to the Explorer View:
1. Select and move multiple views across folders in a workspace.

2. Move sub-folders from one parent folder to another, and make parent folders as sub-folders within another folder.

3. You can now bookmark important views from the Reports and Dashboards section in the side panel.

4. Creating new views is now easier, with options to create tables, reports, and dashboards from the respective sections in the side panel.

The following enhancements have been made to the collaboration features:
1. The various collaboration options are now grouped under the common Share button. Click here to learn more about sharing.

2. You can now email filtered views to multiple users and groups. Click here to learn more about emailing views.

3. The Embed and Publish URL screen has been revamped to facilitate easy access.

Analytics Plus seamlessly integrates with Jira Software Cloud and Jira Software Server, to provide a detailed analysis of your project data. Click here to learn more.

Analytics Plus seamlessly integrates with Zendesk to facilitate out-of-the-box analytics on your help desk data. Click here to learn more.

Analytics Plus now offers out-of-the-box analytics for availability reports and the SLA module in Applications Manager. Click here to learn more.
Analytics Plus integrates out-of-the-box with Patch Manager Plus, to provide a detailed analysis of your deployed patches. This is a Beta release. Click here to learn more.

Analytics Plus seamlessly integrates with Mobile Device Manager Plus, to provide an in-depth analysis of your managed devices. This is a Beta release. Click here to learn more.

You can now import users from your Active Directory, and configure single sign-on. Click here to learn more.

Data Snapshots in Analytics Plus allow you to capture and maintain a timeline of changes in metrics, thereby facilitating true historical report creation and analysis. Click here to learn more.

Analytics Plus now supports the following authentication types while importing data from web feeds.

Click here to learn more.
You can now view the dependency details of a report or a table in Analytics Plus easily. Click here to learn more.

Analytics Plus allows you to group views into sub-folders in your workspace, helping in better organization. Click here to learn more.

You can now dynamically filter dashboards based on the data points in a report. Click here to learn more.

Analytics Plus now allows you to customize the pivot layout, to attain a more compact outlook. Click here to learn more.

Managing groups in Analytics Plus is now easier with the enhanced UI. Click here to learn more.

1. By default, new pie charts will be sorted in the descending order based on the distribution of values.

2. A chart with its top or bottom 'N' values filtered will also be sorted in the ascending or the descending order accordingly.

3. If a custom sort is configured as the default for a column in a table, new reports created over that column will also be sorted in the same manner.

1. Butterfly charts in Analytics Plus are useful while comparing two different data sets, by plotting data in the form of two horizontal bars with the X-axis in the center. Click here to learn more.

2. Analytics Plus introduces Geo Heat Map charts, as a new variant to the Geo map charts. You can now plot Geo data on a map, color coded based on the density of the data points. Click here to learn more.

You can now import data into Analytics Plus from the following local databases:
Click here to learn more.
You can now import data from Statistical Files, generated by statistical applications like SAS (*.sas7bdat), SPSS (*.sav), and R (*.rdata), that is stored in local drives, FTP servers and web feeds. Click here to learn more.
Analytics Plus now allows you to customize the positioning of the column and row summaries in Pivot Tables. Click here to learn more.

Analytics Plus' report-specific formula builder is enhanced to support logical (AND, OR) and comparison operators (>, <, >=, <=, =, and !=). Click here to learn more about Report Formulas.

You can now apply the parent table's filter criteria while sharing dashboards with users. Click here to learn more.

Analytics Plus users can now easily unsubscribe from workspaces that are shared to them. Click here to learn more.

You can now include up to 25 users in each email schedule. The Pick Users / Groups option also lets you pick groups from a list, instead of having to type all the email addresses individually. Click here to learn more.

1. Use the Shift + Select option (hold down the shift key during view selection) to choose several views at a time.

2. Clicking the speech bubble icons in the Explorer View will take you to the comments section of each view.

Analytics Plus now integrates out-of-the-box with ManageEngine PAM360, to provide an in-depth analysis of your privileged account activities. Click here to learn more.
Analytics Plus now integrates out-of-the-box with ManageEngine Password Manager Pro, to provide in-depth analytics on privileged account access. Click here to learn more.
You can now import data into Analytics Plus from the following cloud databases:
Click here to learn more.
Analytics Plus' forecasting engine has now been enhanced, allowing you to define accuracy levels in your forecast reports. Click here to learn more.

1. The new Bubble Pie chart in Analytics Plus allows you to compare data with multiple variables, using a combination of pie and bubble charts. Click here to learn more.

2. Analytics Plus now allows you to create new variants of Combination charts by combining any of the following chart types: Bar chart, Stacked Bar chart, Line chart, Smooth Line chart, Step Line chart, Area chart, Stacked Area chart, Bubble chart and Bubble Pie chart. Click here to learn more.

The following enhancements are now offered in Geo map charts:
1. New themes have been introduced for map charts- Satellite theme and custom theme. Using the Satellite theme you can now plot a Geo map chart over a satellite view of the area, while the Custom theme allows you to design a customized theme to fit your requirements.

You can invert the colors in your map chart using the Invert Color toggle button. This is not applicable for Geo maps using a Satellite theme. A continuous color range legend can also be applied on map charts. Click here to learn more.

2. You can now create map charts in Analytics Plus using Airport IATA codes.

3. Country-specific map charts can also be created, where you can display chosen countries and hide the rest. Click here to learn more.

The import from Files and Feeds option has now been split into separate tiles in Analytics Plus, to simplify the import process.

Analytics Plus has introduced new functionalities to the dashboard editor to facilitate easy customization. The following enhancements are available:
The Chart Color Palette section has now been enhanced to facilitate easy access. Click here to learn more.

You can now ignore the value in the Color tile and drill down on the entire data present in the chart. Click here to learn more.

You can now change the dashboard and report listing style (folder view, type view or related view) using Analytics Plus' side panel.

Analytics Plus now allows you to rename the columns in a table by simply double-clicking the column header.

Zia, the intelligent report assistant is enabled with Natural Language Processing (NLP) to understand users' questions in plain english and offer powerful insights immediately, in the form of relevant visualizations. Click here to learn more.

Analytics Plus now provides support for single sign-on with any third party application that supports SAML authentication. Click here to learn more.

Analytics Plus now offers out-of-the-box analytics for ServiceDesk Plus asset module. Click here to learn more.
Note: Existing Analytics Plus users should upgrade to Analytics Plus build 4270 and ServiceDesk Plus build 10504 to enable these reports.
Analytics Plus now offers out-of-the-box analytics for ServiceDesk Plus MSP's request history, projects, and knowledge baseanagement modules.
Note: Existing Analytics Plus users should upgrade to Analytics Plus build 4270 and ServiceDesk Plus build 10504 to enable these reports.
Analytics Plus seamlessly integrates with ServiceNow to facilitate out-of-the-box analytics on Incident management. Click here to learn more.
Analytics Plus now supports live connections for Amazon Aurora - MySQL database, allowing you to work with real-time data. Click here to learn more.

You can now import data from your MongoDB on-premise database into Analytics Plus. Click here to learn more.

Analytics Plus has introduced a simple way to connect live with your MySQL databases, allowing you to work with real-time data from your databases. Click here to learn more.

You can now select multiple lookup columns to join two tables. This lets you combine related tables using more than one condition. Click here to learn more.

Analytics Plus now supports the formatting of numeric columns as lakhs and crores. This will especially be useful for users from the Indian subcontinent.

The following are the new options added to format numeric columns.
Click here to learn more.
The AuthToken required for using the Analytics Plus APIs is now just a click away.

Analytics Plus now integrates with ManageEngine Endpoint Central to provide detailed reports on computers, patch deployments, patch scans, and much more. Click here to learn more.
Note: The in-memory columnar engine is available only for the Linux platform of Analytics Plus.
Note: Actian vector columnar engine is supported in both Linux and Windows platform.
Get in touch with analyticsplus-support@manageengine.com for more details.
Analytics Plus home page has been completely revamped for easy navigation.
1. Dashboards can now be accessed with a single click using the preview cards.

2. The main navigational elements are made bigger and bolder now, with the analytics elements organized into three categories (dashboards, reports & data) for easy accessibility.

3. Analytics Plus now allows theme customization, enabling you to change the look and feel of the entire application with a single click.

Insert comments in your reports and reach consensus with your team regarding key metrics without ever leaving your Analytics Plus console.
Click here to learn more.

Analytics Plus now supports importing data from cloud sources such as Google Drive, Box, Dropbox, and OneDrive. Click here to learn more.

Analytics Plus has introduced six new preset themes for dashboards. You can now apply specific colors to each element in the dashboard with a single click.
Click here to learn more.

Analytics Plus now supports the following advanced summarizing functions in pivot table.
Click here to learn more.

While sharing tables, you can now exclude columns with personal data to ensure data security and GDPR compliance.
Click here to learn more.

Analytics Plus now allows you to customize your reports by revising the default lookup relationship between tables used in creating the report.
Click here to learn more.

You can now enable or disable the following interactions in your dashboard:

Using the new widget color options you can select specific colors for each widget in your dashboard. Click here to learn more.

Analytics Plus now allows you to create alerts and get notified via email or in-app notifications when data points breach a threshold.
To learn more, refer the Data Alerts section.

Analytics Plus now offers out-of-the-box analytics for ServiceDesk Plus' request history, projectsand knowledge base management modules.
Note: Existing Analytics Plus users should upgrade to Analytics Plus build 3950 and ServiceDesk Plus build 9422 to enable these reports.
Note: The name change will not affect any existing functionality. If you have any questions, please write to us at analyticsplus-support@manageengine.com.

Analytics Plus now allows you to merge duplicate user filters from different tables as one common filter. The below animation shows the merging of user filters.

The option to merge user filters comes in handy when you have a dashboard with reports created over common columns (columns with the same name) from multiple tables. Click here to learn more.
Analytics Plus rolls out its next phase of updates in compliance with GDPR. With this update, columns marked as 'personal data' will be excluded during export operations. Users can opt to include these columns manually using the column picker. Click hereto learn more.

Dashboard user filters will now be anchored to the explorer bar to allow users to apply filters to reports from any section of the dashboard. Users no longer have to scroll to the top of the dashboard to access the filters.

You can now use the updated geo location picker to resolve unidentified locations on map charts. Until now, users had to provide latitude and longitude of the unidentified location. Click here to learn more.

You can now use the split column option to effortlessly split text-based columns using separators such as comma, space, ampersand, etc., This can be used to extract user ID's from email addresses, separate first and last names, etc., Click here for more information.

You can import data from MS access database into Analytics Plus using local drives, FTP servers, cloud drives, and web links of MS Access Database. Click here more information.

With this update, you can pass dynamic parameter values such as current date, time, and current date and time, while importing data from web URLs.

Import tables that have date columns in different formats. Earlier, all date columns needed to be in a single date format for proper categorization.

Analytics Plus now supports importing data from web links using OAuth 1.0 and OAuth 2.0 authentication protocol.
With this release, we roll out our first phase of updates to make Analytics Plus GDPR (General Data Protection Regulation) compliant. You now have options to ensure data safety, especially during sharing and collaboration.
You can now choose to set a password for files exported or emailed from Analytics Plus. Click here to learn more about securing your emails and exports.

You can now safely publish your dashboards and other views using password protection. Click here to know more about protected publishing.

Map chart now supports three more types: Map - Bubble, Map - Pie, and Map - Bubble Pie. Click here to know more about enhanced map charts.

Analytics Plus provides quick formatting options in KPI Widgets. You can also customize the X axis, Y axis, color, and tooltip components in charts.

Architectural changes to enable easy access over the internet and local networks.
The Data Sources page enables users to view and manage all data sources within the same workspace from a single location. You can view details such as data source, table name, last imported time, and next import schedule. A Sync Now option lets you synchronize the data source on an ad-hoc basis.
This page can be accessed by clicking on the Data Sources button at the buttom left of the screen.

An enhanced e-mail scheduler allows users to schedule e-mails containing reports and dashboards on the last day of the month, as opposed to manually choosing the last date of each month.

Summary function in pivot tables enhanced to include average, minimum, and maximum values in the sub-total and the grand total rows. Learn more.
We've upgraded the chart threshold feature to include dynamic values such as sum, average, minimum or maximum.

Users can also choose the scope of the threshold - a single threshold line for the entire chart, or multiple threshold lines for each data point in a chart.

Users can select a common color theme for all tabular views in a workspace. Tabular views include Pivot and Summary reports.

Click here to learn more.
The UI for the User Filters dialog box has been enhanced to help users quickly customize reports to represent derived metrics.

Import data into Analytics Plus using the weblinks of OData feeds. learn more.

The Embed/Permalink URL generated for reports and dashboards has been shortened to facilitate easy sharing of reports and dashboards.
Please note that all previously generated URLs will continue to work without any glitch.

The new update lets you customize the font style, size, and color for the dashboard title and description.

Color-code countries, cities or regions on a geographical map based on values in the report legend.

You can now represent Median or Mode of numeric fields in your reports.

To make it convenient for users to import data from Excel, we've introduced an option to import data from multiple sheets of an Excel workbook at one go. Each of these sheets will be stored as independent tables in your workspace.

The Dashboard Viewer license category undergoes a functionality change and will now be called Concurrent Viewers. This license category will work based on concurrent user sessions. Click here to know more.
Two new fields have been introduced as part of the Applications Manager integration. Users can create monitor group reports using Type and Group Type fields.
Analytics Plus now supports map charts. Your metrics can now be tagged against geographical locations on a map view. The below map chart shows the country-wise split of total sales for Europe. Click here for more information about map charts.

A wide range of APIs allows you to perform actions such as user addition, export reports, share reports and much more. Click here for more information.
Analytics Plus now supports Windows authentication for importing data from in-house MSSQL servers. Click here for details on how to import data from in-house MSSQL servers using Windows authentication.
Automated license expiry alerts will now be sent to admins via email, in addition to in-product notifications.
Analytics Plus now supports change management module for out-of-the-box integrations with ServiceDesk Plus MSP.

Note: You should be on the ServiceDesk Plus MSP build 9303 or above to get these reports.
The new version of Analytics Plus supports two new chart types for widgets.
Bullet Chart: A horizontally inclined graph that lets you compare the performance of a single, primary parameter against a predefined target.

Dial Chart: Also known as a speedometer chart, dial chart is a semicircle featuring numbers at the arc and a needle that represents the real-time count of your metric.

The Gallery option features reports and dashboards from the latest Analytics Plus releases. The featured report templates can be copied on to your own database. This feature is only available for the out-of-the box integrations such as ServiceDesk Plus, OpManager etc.

The Gallery lets you preview and copy new reports to your own database:
Filter reports by type, related views, product version, import status and more from the list view.
You can import reports from the Gallery, either individually, or in bulk using the multi-select option.
Use the preview feature to view a live sample before import.
Newly added reports will automatically move to their respective folders and are labelled as "New".

Alerts about new dashboards or reports added to the gallery will now be available as in-product notifications. Users can view new reports or dashboards templates by clicking the notification.
![]()
Now you can see all the import options in a single view, unlike the older version where you had a running banner displaying multiple import options.

Analytics Plus now support packed bubble charts. This chart is similar to the bubble chart except that the bubbles are all tightly packed together to make efficient use of space. Size of each bubble represents the values it represents.

An enhanced Chart Chooser dialog box not only displays all your chart options but also lets you switch between charts real fast.

You can now use the new Edit option in the explorer window to launch reports in the edit mode directly.

Note: This option is not available for tables.
We've made scalability improvements to increase the efficiency of the application. For example- older versions supported export of only up to 1 million cells at a time, but the new version lets you export tabular views with up to 3 million data cells, at one go.
The Chart Colors option introduced under database settings lets you pick your chart colors from the custom color palettes, where you can choose amongst solid, monochrome or gradient color options.

Make changes to your scheduled emails easily with interactive icons for edit, delete, pause and send now options. To use this feature, click on the email icon at the top right corner of your report and opt for Edit Email Schedules.

The new update extends data import options to include Google cloud SQL and Heroku PorstgreSQL cloud databases. To import data using these databases, use the Local & Cloud Databases tile on your homepage.

We’ve made some changes to the Lookup Column feature to enhance its usability.
Lookup column over another looked up column: You can now configure a cascading look up. The parent column that you are looking up can in turn be looking up another column from a different table. This is equivalent to using multiple JOINS in an SQL statement.
Specify data types for the lookup column: Up until now, when you configure lookups, the child column inherits the data type of the parent column. With new update, you can now pick a different data type for the child column from a drop-down menu.

Support for default and mandatory Values: You can now specify default and mandatory values for a lookup column in the Edit Design window.

Hovering your mouse over sections of the report highlight the corresponding value on the legend.

The View Underlying Data feature in Analytics Plus has been updated so that you can now toggle between data from related tables. Earlier, this feature only supported individual tables. So, if you had a report created using data from two related tables, and wanted to view the underlying data, you could only see the tables separately. But now, you could view the individual table in addition to the related table.
Note: By default, when you click the View underlying data option, you get the base table joined with columns from the related table. You could always select the individual table separately to view data from that table.
Before this update:
Below is a screenshot from the older version, that shows how you could only view underlying data from individual tables, i.e., tasks and request.

After this update:
This screenshot shows how you can view data from the individual table as well as the related table, i.e., tasks and related tables, and request.

Analytics Plus formula editor has been enhanced to support features such as keyword highlights, suggestions, error messages etc.
In this update the following features have been supported:
Click to learnabout creating formula columns.

Analytics Plus has introduced a new feature called Variables. Variables are placeholders that helps database owners assign dynamic values for individual users of the database.
You can use these variables as a part of the Sharing filter criteria to filter reports dynamically based on the user who has logged in. You can currently use variables in Sharing Filter criteria. We plan to support variables in features such as user filters, formulas etc. very soon.

You can create and manage variables from the Variables tab in the Settings page.
Click hereto know more.
Analytics Plus now supports Bubble Charts. These charts are useful to visually represent values based on the size of the bubble. You can use a bubble charts instead of a Scatter plot, where scatter points are replaced by bubbles. The size of the bubble will be determined by the field placed in the Size section of the chart designer.

Analytics Plus now gives you options to set the column width ratio while exporting any tabulated report (Pivots, Tabular View and Summary View) as a PDF. You can choose to either export the report with
In continuation with our updates on the user filter feature (Timeline Filter), we have once again come up with a list of enhancements to improve usability.
In this update, the following features have been supported:
This feature automatically highlights the user filter that has been applied on your report/dashboard with a subtle green color. This helps you quickly identify the filter that has been applied.

You can now reset individual user filters on reports and dashboards. To reset individual filters, click the reset link available above the corresponding filter.

Exclude specific reports (in a dashboard) from being effected by dashboard filters.
To exclude,

You can now set a default value for the timeline filter too.
To set a default value,

You can now map a date column to be used for a timeline filter at a report level.

Analytics Plus now allows you to dynamically select the drill down path from the chart interface. Earlier, when you define a drill down path, you will be allowed to traverse only through the defined path. Now, all the related columns will be listed in a drop down and you can choose the drill down path on the fly.

You can also configure the list of additional columns that are to be listed as a part of the drill down while sharing a chart.

In order to dynamically drill-down, click on the chart area and select Drill Down by.
You can now update the week settings such as start day of the week, week format and week mode at the database level. All the reports in the database will use this week setting.
To do this,

We have released a new and simple method to import data directly from various cloud databases such as Amazon RDS, Amazon Redshift, Microsoft SQL Azure into Analytics Plus. In addition to that we are introducing an option to live connect with your Amazon Redshift database.
In this method data will not be imported from Amazon Redshift and stored in Analytics Plus. Instead for every report that you create, Analytics Plus will generate appropriate queries to fetch the required data from Amazon Redshift at the time of report creation. Click here to know more.
Note: